Witsy
前置检查#
- 安装 witsy 客户端
- 打开设置
- 配置好 API
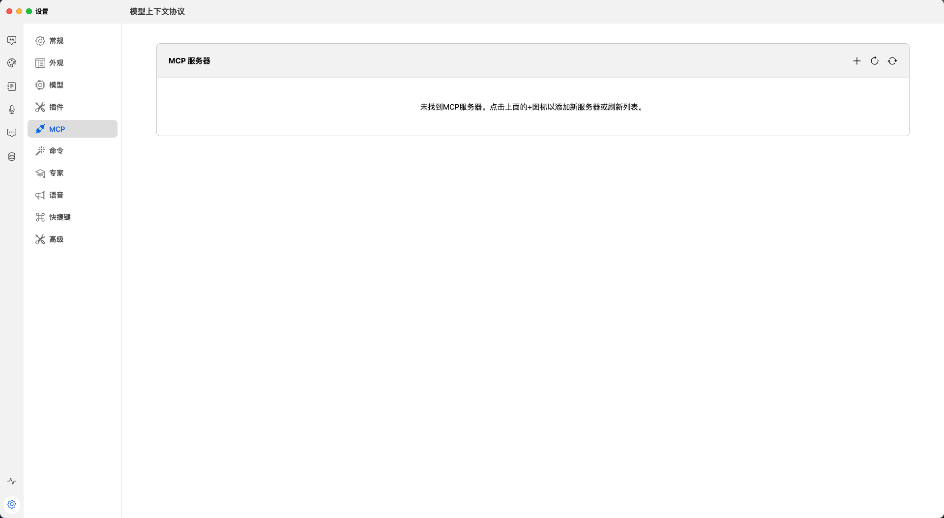
- 正常情况下应该是没有任何 MCP 配置。

安装步骤#
安装 Blocklet MCP#
- 访问 Dashboard => Integrations => MCP Servers => Windsurf

- 执行以下安装命令
npx @blocklet/install-mcp@latest i https://bbqavvuuki6llb76sxmf5ukteogoeyx42bwhzl46s7i.did.abtnet.io/.well-known/service/mcp --client witsy --streamableHTTP --oauth2Bearer blocklet-z4iFYFf85nNkXFKCJ3d7jKSCJm6WN983Rk5J72rjCasRX- 根据提示输入 server name

验证安装#
- 重启 Witsy / 刷新 MCP
- 可以查看到 blocklet MCP
- 确认 Blocklet MCP Server 状态为 running

测试 MCP#
- 可以通过简单的查询来测试 MCP 功能
- 示例查询:"查看当前blocklet有多少用户"
- 观察是否有 MCP 调用记录和结果输出

注意事项#
- 安装命令中的 URL 为测试环境地址
- 安装完成确保重启 Witsy / 刷新 MCP